Core Concept

Core Concept
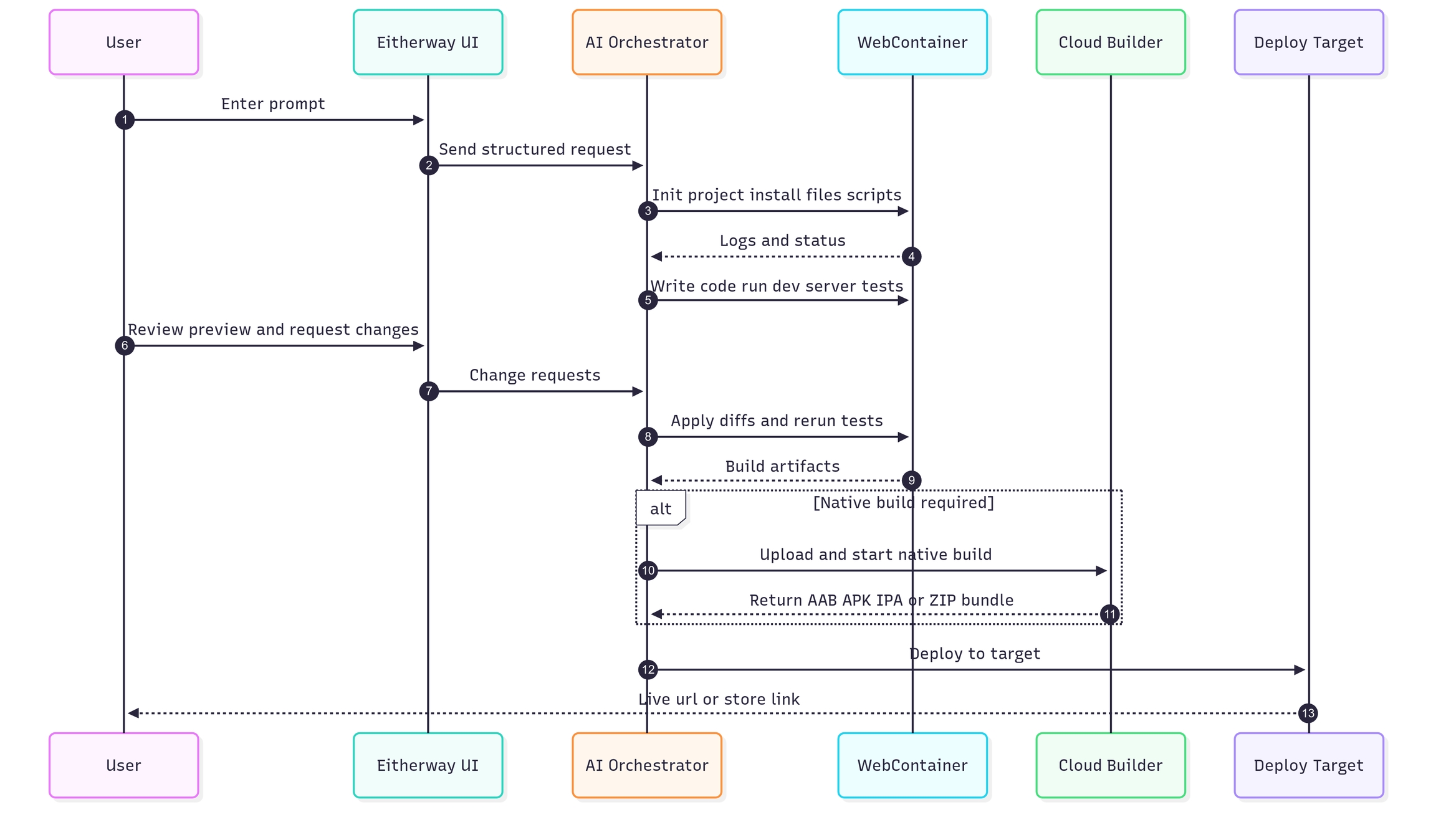
Eitherway is a full-stack, AI-native development environment operating entirely within the browser. It transforms plain-language descriptions into live, production-ready applications within a single workspace.
It does not stop at code generation. It handles execution, deployment, infrastructure, and monetization.
Key Differentiators
Executable AI
Rather than providing suggestions, Eitherway executes.
It can:
• Install and manage dependencies • Run terminal commands • Configure backend services, databases, and environments • Deploy applications directly • Detect and fix runtime errors
All within a secure, sandboxed environment.
In-Browser Development Environment
Applications run entirely in-browser with full runtime support:
• Full Node.js and terminal capabilities • Instant builds and live previews • No external setup or local environment required • Real execution environment, not simulation
Integrated Infrastructure
Applications are not just built, they are hosted and persisted:
• Built-in hosting and deployment • Decentralized storage integration for persistence • No reliance on external infrastructure providers • Applications remain live, stored, and accessible
Web2 + Web3 Native
Eitherway supports both traditional and on-chain development natively:
• Authentication, databases, and payments (Web2) • Wallets, smart contracts, and on-chain logic (Web3) • Direct deployment to Solana • Integrated swaps and liquidity routing
Token + Liquidity Layer
Applications can evolve into economies:
• Token creation directly within the platform • Liquidity pool creation and locking • Protocol-level integration with $EITHER • Built-in mechanisms for demand, buybacks, and burns
Cross-Platform Outputs
A single project can generate:
• Web applications (Next.js, Remix, Astro, Vue, Svelte) • Mobile apps (React Native, Flutter) • Browser extensions (Chrome, Firefox) • Web3 applications with smart contracts
Hybrid Flexibility
• Non-technical users can remain fully prompt-driven • Developers can inspect, edit, and extend code at any stage • Teams can collaborate in real time
The 5-Stage Workflow
UNDERSTANDING → AI interprets the request PLANNING → System defines architecture and structure BUILDING → Production-ready code is generated TESTING → Verified in a live environment DEPLOYING → Application is published and accessible
From concept to live application, infrastructure, and monetization in one system.
Last updated